Все проекты English Написать директору Вебинары
Выбор региона
Ваш город:Атырау

Ваш регион определился как:
Москва

или
Выбор региона
Выберите другой регион
Поиск

Маршрутизация процессов в 1С Документооборот

Время чтения: ~4 мин.

Актуальность проверена: 10 . 10 . 2025

Для того, чтобы все бизнес-процессы в ходе обработки документов использовались корректно, в первую очередь нужно настроить пути прохождения этапов обработки. Стоит подробнее изучить процедуру настройки, а также использования маршрутизации в программе 1С, в частности – Документооборот.

Для настройки параметров маршрутизации в программе 1С:Документооборот, нужно перейти во вкладку «Управление процессами», выбрать в появившемся меню строчку «Условия маршрутизации».

В выплывшем окне слева располагается полный список объектов, где будет выполнена маршрутизация, с правой стороны – условия по тому объекту, который будет выбран.

Внизу программы, в окошке примечания можно увидеть возможные комментарии к выбранным условиям, с помощью которых выбор того или иного условия упрощается. Настроить необходимое условие можно следующим образом:

Выбрать объект, параметры которого будут являться основанием для корректной работы заданного условия.

Объектами в этом случае могут выступать: документы (входящие, внутренние, исходящие), файлы, проекты, мероприятия, проектные задачи, различные контрагенты. После выбора объекта определяем один из трех способов задания условий:

  • В режиме конструктора;
  • На встроенном языке;
  • Комбинация из других условий.

Остановимся подробнее на каждом из способов.

Создание условий в режиме конструктора

Данный способ обеспечивает нам создание необходимых условий из единичных состояний или нескольких состояний реквизитов выбранного документа.

После того, как реквизит выбран, необходимо определиться с будущим содержанием с помощью вариантов сравнения. Вариант сравнения имеет прямую зависимость от типа выбранного реквизита и может быть: Заполнено, Не заполнено, Равно, Не равно, В списке, Не в списке. В последнем случае будет сравниваться введенный список значений со значениями выбранного реквизита.

Отборы можно объединять по различным параметрам (И, ИЛИ, НЕ). При использовании параметра «И», будут выполняться все строки заданных условий. Если задан параметр «НЕ», то наоборот, указанные условия при группировке, буду исключаться. Если же указать параметр «ИЛИ», то результат отбора будет группироваться в зависимости одного из указанных условий. При этом, порядком ввода условий в группу «ИЛИ» можно самостоятельно управлять с помощью соответствующих кнопок.

В том случае, когда требуется создать сложное условие, а посредством конструирования условий и реквизитов документов это невозможно, то допустимо создание необходимого условие на встроенном языке.

Помощь в настройке 1С:Документооборот

Не получается сделать самостоятельно?
Наши специалисты ответят на все ваши вопросы и выполнят:

  • Настройку шаблонов документов
  • Базовую настройку функционала
  • Настройку прав доступа
  • Настройку бизнес процессов.

Условие на встроенном языке

В правой части окна располагаются реквизиты выбранного документа, используемого в выражениях встроенного языка. Проверить работоспособность вновь созданного условия можно, не выходя из конструктора в том же самом окне. Конечно же, для того, чтобы написать корректное условие, нужно обладать определенными знания и опытом работы с языком 1С, поэтому лучше, если в создании условий будет принимать участие программист 1С.

Комбинация существующих условий

Третий способ создания условий – комбинирование из уже существующих условий. Например, создать сложное условие маршрутизации можно группировкой их по принципу логического «И», «ИЛИ», «НЕ».

Новые условия маршрутизации могут использоваться в обычных, несложных процессах, таких как: Ознакомление, Исполнение, Согласование.

В том случае, если в процесс вовлечены более одного исполнителя, необходимо обязательно использовать условия маршрутизации, так как в случае невыполнении данного условия, программа выдаст ошибку, ведь исполнитель не указан. Подобные условия маршрутизации также могут быть использованы в комплексных бизнес-процессах.

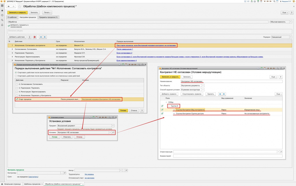
Для того, чтобы установить необходимые условия при выполнении комплексных процессов, нужно перейти по ссылке «Порядок выполнения» и открыть появившееся меню настройки маршрутизации. В появившемся окне определить порядок одновременного использования путем выбор логического «И» или логического «ИЛИ». В результате действие будет производится при выполнении любого из отмеченных действий или же при выполнении сразу всех выделенных ниже действий.

Как видно из примера, регистрация документа выполнится в том случае, если будет согласован документ с большой суммой, а также подписан договор аренды на большую сумму.

Используя различные условия внутри несложных процессов в ходе выполнения различных действий, задавая сложные условия маршрутизации различными способами (на встроенном языке, комбинированные варианты), можно сконструировать сложнейшие, многоуровневые бизнес-процессы для обработки и согласования документов, контрагентов и прочего.

Как вариант, вначале проверяется согласовывался ли ранее контрагент, а потом уже согласовывается договор. Если подобные действия не производились, то вначале нужно выполнить следующий алгоритм действий:

В настройке условия указываем «Вид контрагента» - «Юридическое лицо», в «Группе доступа» пишем «Несогласованные контрагенты», затем устанавливаем условие начала процесса – Контрагент НЕ согласован.

Для того, чтобы условия маршрутизации корректно вписались в сложные процессы, необходимо просчитать все возможные модели поведения программы – что может произойти, если какое-то условие будет не выполнено и, наоборот, если оно выполнится корректно.

Например, в нашем примере с контрагентом обязательно нужно предусмотреть модель условия, где контрагент согласован, а начальный этап с согласованием из-за этого не запустится. Поэтому, чтобы процесс не выдал ошибку, то вторым этапом нужно включить в условие при старте – Контрагент согласован.

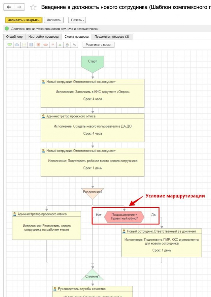
Аналогично происходит построение условий, где вместо таблицы используются схемы в шаблоне процесса.

Настройка условий предусматривает использование различных результатов действий, произвольные данные или предметы. Например, в работе с настройкой процессов в таблице мы уже создавали условия на основе предмета. Как результат – получили процесс согласования контрагента. При необходимости, произвести действия с произвольными условиями можно, задав произвольные параметры.

Схематичное отражение процесса облегчает восприятие и делает управление параметрами, составом и выходами условий более простым, поэтому в системе 1С:Документооборот внедряется графическое построение бизнес-процессов. Подобные схемы можно сохранять в электронном виде, распечатывать и использовать в эксплуатационной и проектной документации.

Остались вопросы? Закажите бесплатную консультацию наших специалистов!

Хотите получать подобные статьи по четвергам?
Быть в курсе изменений в законодательстве?
Подпишитесь на рассылку

Нет времени читать? Пришлем вам на почту!

Я даю Согласие на обработку персональных данных
11
декабря
15:00-16:30
НКТ 2026 и работа в 1С: разбор требований, кодов GTIN/NTIN/XTIN и полная инструкция по заполнению кодов НКТ
НКТ 2026: ключевые изменения законодательства GTIN / NTIN / XTIN — простое объяснение Регистрация и работа в Национальном каталоге товаров Возможности 1С для ...

Автоматизируем учет и бизнес-процессы

Получить коммерческое предложение